Manage View States

This section describes view states which are used to store values accessible to all components of the dashboard. They can be used to pass values like user selections or preferences between components and into queries.

This section provides information on:

View State Dialog

The View State dialog is used to create and manage view states. The following screenshot shows a View State dialog with a selected view state, its properties, and a graphical representation of its relationship to data sources and components.

Screenshot

To open the View State dialog, use one of the following methods:

  1. Click on the eye icon Screenshot at the top of the Properties Panel.

    Screenshot

  2. Click inside any input box showing the eye icon Screenshot.

Tip

Some inputs offer View States, but the icon is hidden. For some it’s to the left of the Screenshot Clear button. If a View State is available, a rollover of the input displays the eye icon.

Screenshot

With a View State paired to a Text Input or Drop Down component, a user’s input can be passed to any dashboard component.

Tip

To prevent errors, it may be necessary to include a text prompt to help the user to put information in the correct form.

View State dialog layout

At the top of the dialog are buttons to create, edit, and delete or clean up view states that are not used.

The body of the dialog consists of 3 main sections:

  • a list of view states and folders on the left

  • a Properties panel which is used to specify the type and values for the selected view state

  • a view state Graph which depicts the selected view state and all data sources or components that reference the selected view state. Each component in the graph is named, as described in the next section.

Screenshot

Component Names in the View State Graph

Each Dashboard component is given an internal name by default, which is displayed in the view state graph, shown here.

Screenshot

Any component in your Dashboard can be given a user-defined name by assigning a value to its Name property, shown here.

Screenshot

If present, the view state graph displays the user-defined name instead of its internal name, shown here.

Screenshot

Tip

Assigning a user-defined name to a component can help identify components in the view state graph. Screenshot

Create a View State

  1. In the Select View State dialog, click New to create a new View State.

  2. Enter a Name for the new parameter.

    Screenshot

  3. Set the field values described in the following tables.

    Field name

    Description

    Type

    Choose from one of the options in the Type drop-down list: boolean, byte, char, date, datetime, dict, double, float, guid, int, list, long, minute, month, second, short, string, symbol, time, timespan, timestamp

    Rolling

    The Rolling checkbox is displayed when the Type is set to one of the following; date, datetime, minute, month, second, time, timestamp. See Rolling for details.

    Default

    • You have the option to enter a default value for the new view state. Components and queries referencing this view state use the default value in the following situations:The Reset View State button in the toolbar is clicked.

    • The Dashboard is loaded, has not been previously saved by the user, and the view state value has not been passed to the Dashboard (that is Enable "Share Dashboard" has not been ticked in the Basics properties).

    • The Dashboard is loaded with the Save Viewer State] property disabled, the Dashboard has not been previously saved by the user, and the view state value has not been passed to the Dashboard (that is, when Sharing View States across KX Dashboards with a button).

    Value

    This represents the current value of the view state. If a component is using a view state, and the user changes the value, the Value attribute of that view state is updated to that value.

  4. Click Select Item.

    Screenshot

Rolling

The Rolling feature allows you to specify a default value that is dynamic. This feature uses syntax that is evaluated in the following situations:

  • In the same circumstances as for a view state's Default field, as described in the previous section.

  • When a KX Dashboards component refers to it as an Action.

  • When a data source parameter is configured to use the rolling syntax from a view state.

To create a Rolling view state:

  1. Create a new view state as described above.

  2. Choose one of the following data types from the Type drop-down list: date, datetime, minute, month, second, time, timestamp.

    For each of these types, a checkbox labelled Rolling is visible above the Default field.

  3. Check Rolling to enable the Default field for data entry.

  4. In the Default field, enter a value using the appropriate rolling syntax.

    For example, using NOW+24:00 causes the view state's value to be set to tomorrow's date and time whenever a default value is needed for this view state.

    Notice that when you set this value as the Default it automatically updates the Value field.

  5. Click Close.

Screenshot

Persistent state for rolling view states

You can remove rolling syntax from a View State by unchecking Rolling above the Default field in a View State parameter.

However it is not possible to remove the rolling syntax from a view state if it is in use by a data source committed to the Dashboard. This does not mean the Dashboard has to be saved, but it does mean the data source has to be applied to the Dashboard.

Therefore, when the rolling syntax of a view state is being used by a data source, the Rolling checkbox is disabled in the view state dialog.

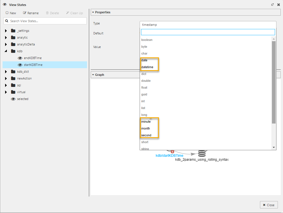
The following screenshot shows a view state with Rolling deactivated, because the view state is being used by a data source.

Rolling Syntax disabled

When the rolling syntax of a view state is being used by a data source, only data types that support rolling syntax can be selected in the View States dialog, as illustrated below.

Selectable data types

Rolling Syntax

The following table describes the valid syntax for Rolling view states.

Syntax

Description

NOW

Refers to the current moment in time and can be used alone or as part of an expression. NOW can be immediately followed by an operator (+ or -) and an operand.

NOW+x

NOW-x

x refers to a number that is provided by the user who is authoring the rolling syntax. The value of x is a multiple of a duration based on the data type. The table below shows the duration associated with x for each data type:

Data Type

Duration

second

seconds

minute, time

minutes

date, datetime, timestamp

days

month

months

The operator (+, -) is used to add or subtract a duration as part of the expression. For example:

Data Type

Expression

Result

second

NOW+10

Adds 10 seconds to NOW

time

NOW+30

Adds 30 minutes to NOW

date

NOW-5

Subtracts 5 days from NOW

month

NOW-10

Subtracts 10 months from NOW

For the datetime and timestamp data types, using NOW+x or NOW-x the time value is set to 00:00:00. To advance or reverse while retaining the current time, use the time format with multiples of 24 hours (that is NOW+24:00, NOW+48:00).

NOW+hh:mm:ss.sss

NOW-hh:mm:ss.sss

NOW+hh:mm:ss.sss adds the specified time duration to the value of NOW. NOW-hh:mm:ss.sss subtracts the specified time duration from the value of NOW. When specifying a time formatted value, the number of hours can exceed 24. For example:

Expression

Result

NOW+00:30

Adds 30 minutes to NOW

NOW-48:00

Subtracts 48 hours from NOW

NOW+1:30:10

Adds 1 hour, 30 minutes and 10 seconds to NOW

When using the month data type, it is possible for the NOW+hh:mm:ss.sss expression to result in a different month.

NOW+x@hh:mm:ss.sss

NOW-x@hh:mm:ss.sss

NOW+x@hh:mm:ss.sss adds a specified number of days (x) to NOW, and sets the time to the value specified after the @ sign. NOW-x@hh:mm:ss.sss subtracts a specified number of days (x) from NOW, and sets the time to the value specified after the @ sign. These expressions work with the datetime and timestamp data types. For example:

Expression

Result

NOW+1@12:00

Adds 1 day to NOW and the time value is 12:00

NOW-1@23:59:59

Subtracts 1 day from NOW and the time value is 23:59:59

The rolling syntax expression is expected to have no spaces. If the Rolling checkbox is checked and no rolling syntax is provided, the keyword NOW is used. The use of the T keyword remains functional. However, it is recommended that the NOW keyword be used instead because the T keyword is deprecated.

Weekdays (WD)

See here for details on weekdays syntax.

Business days (BD)

See here for details on business days syntax.

Weekdays

A weekday is defined as any day within the week except Saturday and Sunday. The rolling feature allows you to specify what type of day to consider by using the keyword WD. When WD is present, only weekdays are used to determine the calendar day. WD can be used with the following data types:

date, datetime, timestamp

Weekday syntax includes:

Syntax

Description

NOW+xWD

Adds a specified number of weekdays (x) to NOW.

NOW-xWD

Subtracts a specified number of weekdays (x) from NOW.

NOW+xWD@hh:mm:ss.sss

Adds a specified number of weekdays (x) to NOW, and sets the time to the value specified after the @ sign.

NOW-xWD@hh:mm:ss.sss

Subtracts a specified number of weekdays (x) from NOW, and sets the time to the value specified after the @ sign.

For example:

Expression

Result

NOW+2WD

Adds 2 weekdays to NOW

NOW-7WD@1:59:59

Subtracts 7 weekdays from NOW and the time value is 1:59:59

NOW+1WD

When value of NOW refers to Friday, the resulting day is next Monday

Business Days

A business day is a day within the week where normal business operations are conducted. KX Dashboards defines a business day by considering two pieces of information:

  • Days within the week that are used for work activity (for example, Monday through Friday)

  • Exclusionary dates on the calendar (for example, holidays recognized by the business)

The rolling feature allows you to specify what type of day to consider by using a special keyword BD. When BD is present, only business days are used to determine the calendar day. BD can be used with the following data types:

date, datetime, timestamp

Business day syntax includes:

Syntax

Description

NOW+xBD

Adds a specified number of business days x to NOW.

NOW-xBD

Subtracts a specified number of business days x from NOW.

NOW+xBD@hh:mm:ss.sss

Adds a specified number of business days x to NOW, and sets the time to the value specified after the @ sign.

NOW-xBD@hh:mm:ss.sss

Subtracts a specified number of business days x from NOW, and sets the time to the value specified after the @ sign.

For example:

Expression

Result

NOW+2BD

Adds 2 business days to NOW

NOW-7BD@9:00

Subtracts 7 business days from NOW and the time value is 9:00

NOW+1BD

When value of NOW refers to December 31, and January 1 is not a business day, the result is January 2

Defining the Workweek and Holidays

When calculating business days, the rolling feature uses 2 files located on the web server where KX Dashboards has been deployed. The website reference to these files is:

http(s)://<website>/modules/<QuickBase Version>/calendar

Where <QuickBase Version> is the text that appears to the right of the QuickBase UI Component when viewing the User Menu's About page. In the following screenshot, for the depicted About page, the website reference is: http(s)://<website>/modules/QuickBase_fd61a7a457/calendar

Screenshot

File

Description

workweek.csv

This file defines which days of the week are considered work days.

  • Each day of the week is represented by a number where 1 = Sun, 2 = Mon, etc.

  • Only the first 7 valid entries are used.

  • The entries can be separated by a new line or a comma.

  • The initial version of this file defines Monday through Friday as work days:

    For example:

    2,3,4,5,6

holidayCalendar.csv

This file contains a list of exclusionary dates (e.g. holidays recognized by the business).

  • Dates can be formatted as: YYYY-MM-DD or MM-DD-YYYY

  • Leading zeroes are optional for the month and day (e.g. 2024-1-1, 2024-02-02)

  • Acceptable (Year Month Day) delimiters are the hyphen, dot and forward slash characters (e.g. 2024-01-01, 2024.01.01, 2024/01/01)

  • The entries can be separated by a new line or a comma.

  • The initial version of this file defines Jan 1, 2024 as a holiday: 2024-01-01

Warning

If the work week is not defined (i.e. workweek.csv file does not exist, cannot be read, or is an empty file), business days are not calculated.

View states in Query Editor

kdb+/q Query Editor

View state parameters can be referenced from within the kdb+/q editor.

1. Function parameters

For a kdb+/q function, view states can be defined at the start of the function.

Add the required view state parameter enclosed in square brackets. Multiple view states can be defined by separating parameters with semi colons.

Note

The maximum number of parameters permitted is 8; specifying more than eight parameters causes an error. You can avoid this restriction by encapsulating multiple parameters in a list or dictionary.

q

Copy
{[x]
    select from table where (column1 = x)
 }

This causes the supplied view state to be substituted for all occurrences of the parameter x, the expression to be evaluated and the result returned as the output value.

2. In-query parameters

Alternative approach to add a view state parameter is to define an in-query parameter in a kdb+/q query, view states can be added to the query using the following syntax <%param%>.

q

Copy
select from table where column1 = <%x%>

This causes the supplied view state to be substituted for all occurrences of the parameter x, the expression to be evaluated and the result returned as the output value.

SQL Query Editor

View state parameters can be referenced from within the SQL editor.

1. In query parameters

In your SQL query editor you can add a view state parameter to the query by using a set of double curly brackets e.g. {{trader}}.

SQL

Copy
SELECT * FROM table WHERE column1 = {{x}}

This causes the supplied view state to be substituted for all occurrences of the parameter x, the expression to be evaluated and the result returned as the output value.

Map View states in Query Editor

As new data sources are defined in the kdb+/q Query Editor, it is often convenient to map them immediately to View States.

This can be done with a single click on the eye-and-gear button. The following example maps a query’s trade argument to an eponymous View State

Screenshot

This updates Value to reflect the mapped View State. For example, <%Query/value%> as mapped in the image below:

Screenshot

To edit the View State, click on the eye button to summon the Select View State dialog.

Screenshot

Warning

Parameter types must match. A parameter’s type is defined in the View State dialog. Check to ensure the same type is assigned in the Query Editor for which the View State is assigned.

In the Query Editor, if there is an assigned value prior to creating a View State, the created View State will adopt the assigned value as the default value; ensuring the query will run when executed.

Selected values

Selected Values are available in chart components. Values are captured using:

Name

Description

Selected Value

A View State – ‘publishing’ the selection for other components

Selected Value Attribute

A column from the component’s Data Source

Warning

When mapping Selected Values to Selected Value Attribute, ensure the data type of the View State matches the data type of the Data Source column; for example, integer for numbered data.

View State routing

When a user selects a data row in Data Grid, or line point in Charts, represented value(s) can be assigned to view state parameters in Actions section.

Screenshot

Sharing View States across dashboards

When sharing View States between different dashboards, matching View States (case sensitive) must be created on the host and destination dashboard. This is relevant when creating Buttons to switch between dashboards.

Linking components

Components can be linked so that changes in one component are reflected in another.

For example, drilling down on the Pivot Grid below results in changes to the linked Breadcrumbs and Canvas Chart.

Linked components

Drill-down on the data grid also updates breadcrumbs and canvas bar chart, as shown here.

Screenshot

Link components by creating a View State and setting it as the Focus property of the linked components.

Screenshot

System View States

System view states contain information about the current Dashboard session and are accessible to all components of the dashboard.

The following screenshot shows the View State dialog with a selected System View State, its properties, and a graphical representation of its relationship to a Dashboard component

Screenshot

The Settings folder contains the system view states. Users cannot edit this folder or edit view states that appear in this folder.

The following is a list of the system view states:

View state

Description

dashboardStartTimestamp

Provides the date and time for when the dashboard was opened (in UTC format)

dashboardTimezone

Provides the timezone associated with the Dashboard session. The Dashboard User Menu provides a dialog to access this timezone setting.

dashboardTitle

Provides the title of current dashboard. The Name property in the Dashboard Basics section can be used to maintain this value.

dashboardUrl

Provides the url of the current dashboard

dashboardUser

Identifies the user currently logged in to the KX Dashboards session

Clean Up

Clicking on Clean Up opens the Unused View States dialog.

Screenshot

The Unused View States dialog shows a list of view states not used by the Dashboard. To remove one or more view states, check the checkbox next to its name, and then click Delete Selected. To select the entire list, check the topmost checkbox labelled View States.

Screenshot

Viewstate Persistence

Viewstates represent the user's dashboard layout, selections, filters, panel states, and other UI-driven configuration choices. Dashboards support two persistence mechanisms:

  1. Local Storage — Used when the user is in QuickView mode without a sessionID in the URL.
  2. Server-side File Storage — Used when the dashboard is accessed with a sessionID URL parameter.

1. QuickView Mode (No sessionID in URL)

Saving Viewstates

When a user is in QuickView mode and clicks the Save button:

  • The current viewstate is serialized.
  • The serialized viewstate is written to Local Storage on the user's device.
  • The viewstate is stored under a dashboard-specific key.

Applying Saved Viewstates

When the dashboard is reopened without a sessionID — by reloading the page, opening a new browser session, or returning later — the app will:

  1. Check Local Storage for a saved viewstate for that dashboard.
  2. If found, automatically apply the stored configuration.

Note

Characteristics:

  • Saved only for the local user.

  • Does not sync across browsers or devices.

2. Opening Dashboard with a sessionID Parameter

When a dashboard is loaded using a URL like /dashboard?sessionID=<ID>, persistence is handled via server-side files.

Saving Viewstates

  • The viewstate is serialized when the user clicks Save.
  • The viewstate is written to a server-side file associated with the provided sessionID.

Loading Viewstates

When any user opens a dashboard with the same sessionID the system will:

  1. Attempt to load the viewstate file for that sessionID.
  2. If the file exists, apply the saved viewstate automatically.

Note

Characteristics:

  • Viewstate persists across users and devices that use the same sessionID.

  • Useful for sharing configurations.

Viewstate Loading Logic Summary

Scenario

save location

loaded from

scope

QuickView (no sessionID)

Local Storage

Local Storage

Per-user, per-device

QuickView + sessionID

Server-side file

Server-side file

Shared across users with the same sessionID

Example Workflow

User Without sessionID

  1. User opens dashboard normally.
  2. Enters QuickView mode → clicks Save.
  3. Viewstate saved to Local Storage.
  4. User reloads page → dashboard loads saved viewstate automatically.

User With sessionID

  1. User opens: /dashboard?sessionID=abc-123.
  2. Enters QuickView mode → clicks Save.
  3. Viewstate saved to server as a file for abc-123.
  4. Another user opens /dashboard?sessionID=abc-123.

Further Reading